XNATSlicer is an open-source module for 3DSlicer 4.3+. It's connects any XNAT instance for visualization and I/O with 3DSlicer.
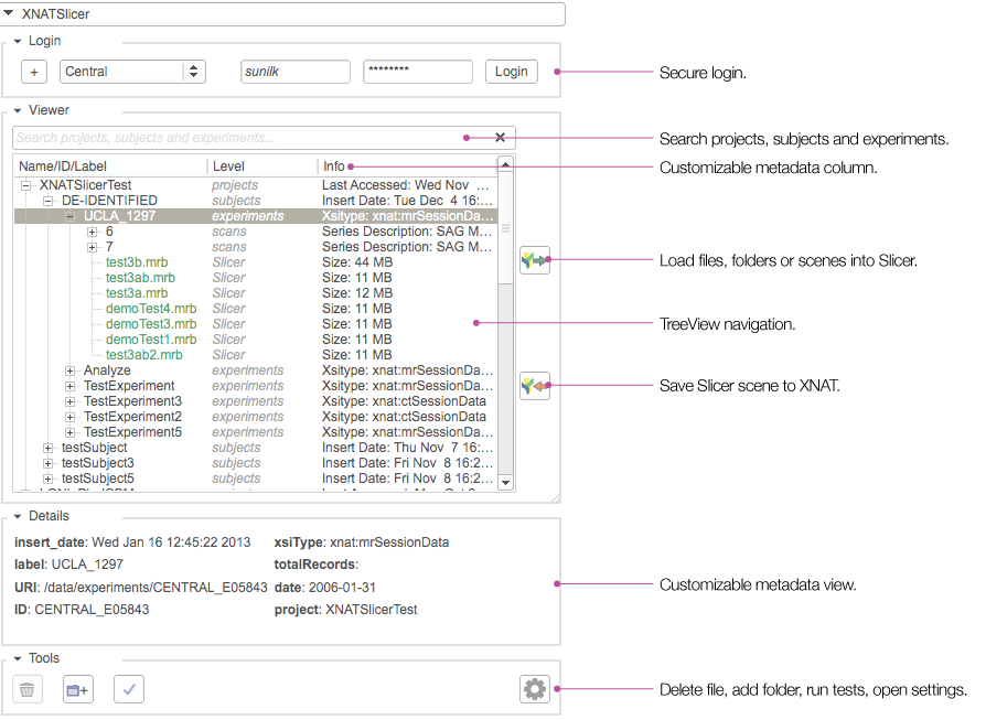
- Visualize XNAT hosted images in Slicer.
- Create, modify and save Slicer scenes directly from/to XNAT.
- Toggle and customize XNAT metadata.
- Create new projects, subjects and experiments on the fly.
- Search projects, subjects and experiments.
- Fluid interaction between Slicer and XNAT.
- Secure login and host management.
Please note that the repository has changed for XNATSlicer for Slicer 4.3+. XNATSlicer for Slicer 4.2.
Coming Soon!
Free Software, Hell Yeah!

